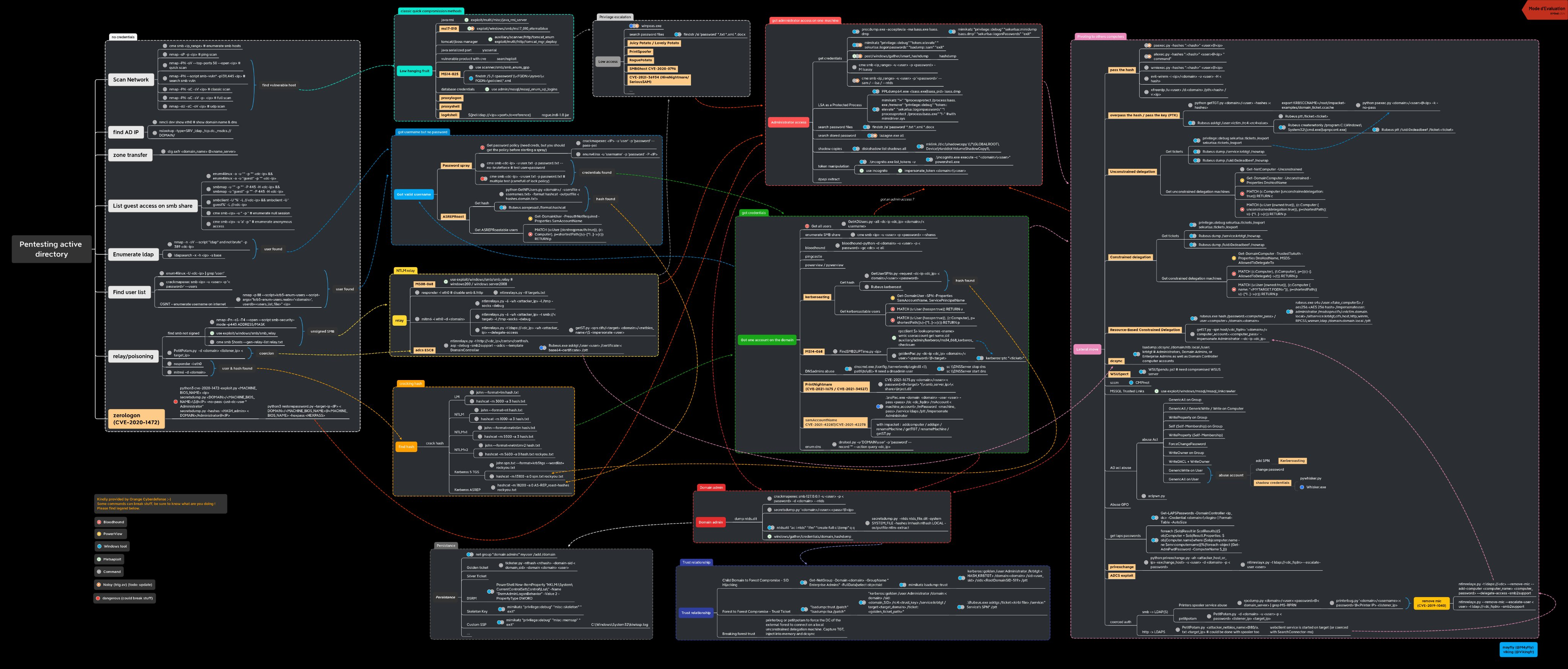
Active Directory Penetration Testing Mind Map

'IT > Cheat Sheet' 카테고리의 다른 글
| Active Directory Pentest Mind map (0) | 2024.01.01 |
|---|---|
| Active Directory Penetration (0) | 2024.01.01 |
| Active Directory Penetesting (0) | 2024.01.01 |
| Active Directory OSCP Edition (0) | 2024.01.01 |
| Active Directory Enumeration (0) | 2023.12.31 |